การ Upload ข้อมูลขึ้น Server โดยการใช้โปรแกรม Filezilla สามารถโหลดได้ที่ >> Download Filazilla V.3.9
ข้อมูลการ Connect FTP ให้ดูจากอีเมล์ ข้อมูลการใช้งาน Hosting ที่ระบบจัดส่งให้ในขั้นตอนการเปิดใช้งาน Hosting
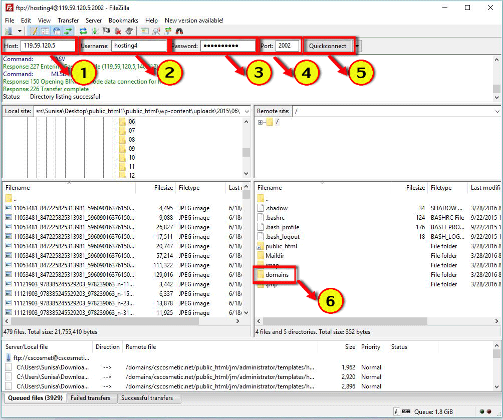
โดยระบุข้อมูลตามลำดับดังนี้
- Host : ระบุเป็นหมายเลข IP หรือชื่อโดเมน เช่น 119.59.120.5
- Username : ระบุเป็นชื่อผู้ใช้ (FTP Username) ที่ได้รับในอีเมล์ข้อมูลการใช้งาน Hosting เช่น hosting4
- Password : ระบุเป็นรหัสผ่าน (FTP Password) ที่ได้รับในอีเมล์ข้อมูลการใช้งาน Hosting
- Port : ระบุเป็นพอร์ต (FTP Port) ที่ได้รับในอีเมล์ข้อมูลการใช้งาน Hosting เช่น 2002
- คลิกที่ปุ่ม "Quickconnect" เพื่อทำการเชื่อต่อ Hosting
- Double Click ที่โฟลเดอร์ "Domain" เพื่อทำการอัพโหลดข้อมูลไปยังโดเมนที่ต้องการ

7. Double Click ที่โฟลเดอร์ชื่อ Domain ที่ต้องการ ดังภาพด้านล่าง
8. Double Click ที่โฟลเดอร์ "public_html" เพื่อทำการอัพโหลดข้อมูลไปยังโฟลเดอร์หลักของ Domain
จากนั้นทำการเลือกไฟล์ที่ต้องการอัพโหลดที่ฝั่งซ้ายมือ โดยคลิกขวาที่ไฟล์และเลือก "Upload" ดังภาพด้านล่าง
หลังจากอัพโหลดข้อมูลเรียบร้อยแล้วทำการทดสอบความถูกต้องโดยการเปิดหน้าเว็บไซต์